티스토리 뷰
[통계 이야기/SEM 기초 및 Amos] - Amos를 이용한 그룹 차이(조절) 분석1 (이론)
[통계 이야기/SEM 기초 및 Amos] - Amos를 이용한 그룹 차이(조절) 분석2 (이론 심화)
[통계 이야기/SEM 기초 및 Amos] - Amos를 이용한 그룹 차이(조절) 분석3 (실전1) ◁ 현재 포스팅
[통계 이야기/SEM 기초 및 Amos] - Amos를 이용한 그룹 차이(조절) 분석4 (실전2)
[통계 이야기/SEM 기초 및 Amos] - Amos를 이용한 그룹 차이(조절) 분석5 (실전3)
자 드디어 실전으로 가 봅시다!
어떤 관계를 볼까요?
음...
수업에서 가장 첫 시험 후에 느끼는 '후회'라는 감정이 그 수업 최종 성적에 미치는 영향이 성별(편의상 남/녀) 간에 차이가 있는지를 봐볼께요.
후회 -> 성적 여기서 조절변수가 성별인거죠.
여기서 후회를 두 가지로 나눠볼께요. 감정적인 후회와 인지적인 후회로요.
따라서 독립변수는 감정적/인지적 후회 두 가지인거죠.
시작해볼까요?
만약 Amos에서 모델 그리는 방법을 모르신다면 아래 포스팅부터 차례로 살펴보시길 권장해요.
[통계 이야기/SEM 기초 및 Amos] - Amos 실전 기초 1 그림 그리기
Factorial invariance test
자 그럼 제가 한 번 그려볼께요.
먼저 확인적 요인분석을 위한 모델을 그릴꺼예요.
종속변수인 '성적'은 잠재 변수가 없는 측정 변수 하나예요.
따라서 성적은 확인적 요인분석에 들어갈 필요가 없겠죠?

간단하죠?
자, 이제 그룹을 넣어줄거예요.

저기 왼쪽에 빨간 동그라미 보이시죠? 저걸 더블클릭 하시면 작은 새 창 하나가 뜰거예요.
여기서 이름을 바꿀 수 있어요. 저게 그룹 이름을 설정해주는 거예요.
저는 남/녀가 성별이니 Female을 입력하고, New 를 눌러 새로운 그룹을 만들거예요.
그리고 이 새 그룹은 Male로 명명할거예요.

이렇게요.
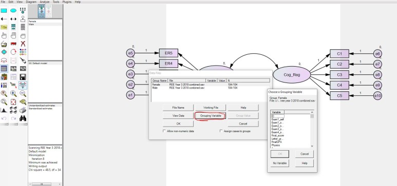
그리고 저기 새로운 빨간 동그라미 보이시죠? 저기는 데이터를 넣어주는 곳이예요.
저기 들어가서 각 그룹에 데이터를 넣어줘야 해요.
저 아이콘을 더블 클릭해서 들어가면 원래는 한 줄 이였던게 두 줄이 되어 있을거예요.
각각에 spss 파일을 연결해주시고, 그 다음 그룹을 지정해줘요.

각각에 데이터를 넣었고, 저 "Grouping Variable"이라는 탭을 누르면 사진처럼 옆에 작은 탭이 떠요.
그룹 변수(성별) 선택해서 넣어주세요.
그 다음 그룹 값을 넣어줄거예요.

빨간 동그라미에 있는 "Group value"를 눌러주면 역시나 작은 탭이 떠요.
여기서 그룹 이름에 맞게 값을 넣어주면 돼요.
저는 1이 male이고 2가 female이예요.

여기까지가 기본적으로 그룹을 넣어주는 과정이였어요.
너무 길어지면 싫어하실테니 다음 포스팅으로 넘어갈께요.
Stay tuned!
도움이 됐다면 커피 한 잔 사주시면 감사하겠습니다^^
EPIK is 어려운 지식을 가능한 한 쉽게 공유하는 곳이예요 :)
Hey 👋 I just created a page here. You can now buy me a coffee!
www.buymeacoffee.com
'통계 이야기 > SEM 기초 및 Amos' 카테고리의 다른 글
| Amos를 이용한 그룹 차이(조절) 분석5 (실전3) (2) | 2020.06.03 |
|---|---|
| Amos를 이용한 그룹 차이(조절) 분석4 (실전2) (4) | 2020.05.31 |
| Amos를 이용한 그룹 차이(조절) 분석2 (이론 심화) (0) | 2020.05.30 |
| Amos를 이용한 그룹 차이(조절) 분석1 (이론) (0) | 2020.05.23 |
| Amos 실전 기초 4 (구조 모형 분석) (0) | 2020.05.23 |
- 프로세스
- probing
- Mplus
- 조절분석
- exploratory factor analysis
- process
- rstudio
- invariance test
- multilevel
- SEM
- mediation
- 탐색적 요인분석
- close relationships
- MLM
- 부정적 평가 두려움 척도
- EFA
- Hayes
- 구조방정식
- R 기초
- 논문통계
- process macro
- moderation
- 소속감
- amos
- 매개효과
- 사회심리
- indirect effect
- structural equation modeling
- social exclusion
- 간접효과